- Create _create_quad_vao() method that creates VAO with vertex buffer - Use explicit vertex attributes (a_position, a_texcoord) in shaders - Bind VAO before glDrawArrays calls - Use ctypes for proper buffer sizing
Manual Slop
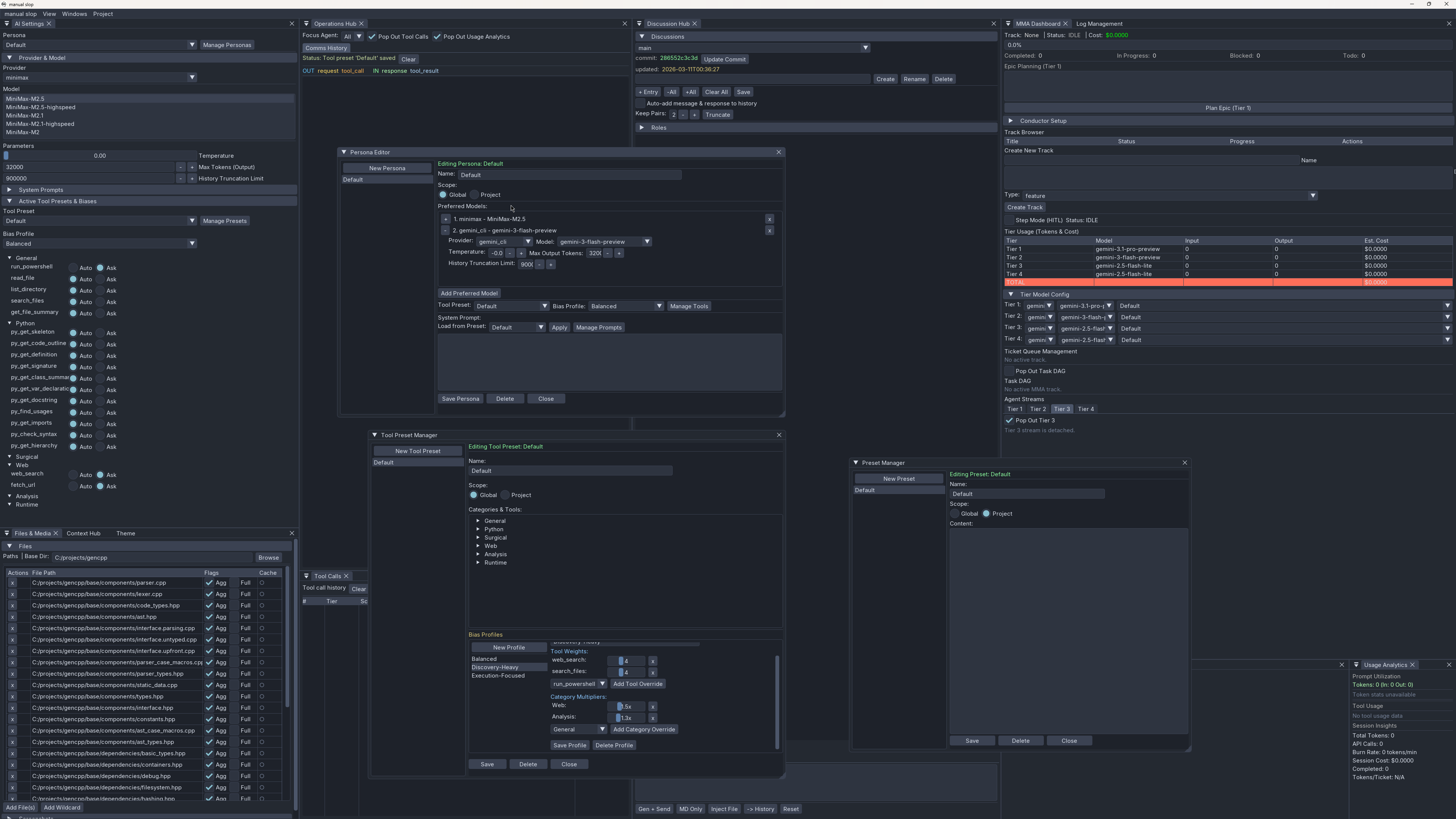
A high-density GUI orchestrator for local LLM-driven coding sessions. Manual Slop bridges high-latency AI reasoning with a low-latency ImGui render loop via a thread-safe asynchronous pipeline, ensuring every AI-generated payload passes through a human-auditable gate before execution.
Design Philosophy: Full manual control over vendor API metrics, agent capabilities, and context memory usage. High information density, tactile interactions, and explicit confirmation for destructive actions.
Tech Stack: Python 3.11+, Dear PyGui / ImGui Bundle, FastAPI, Uvicorn, tree-sitter Providers: Gemini API, Anthropic API, DeepSeek, Gemini CLI (headless), MiniMax Platform: Windows (PowerShell) — single developer, local use
Key Features
Multi-Provider Integration
- Gemini SDK: Server-side context caching with TTL management, automatic cache rebuilding at 90% TTL
- Anthropic: Ephemeral prompt caching with 4-breakpoint system, automatic history truncation at 180K tokens
- DeepSeek: Dedicated SDK for code-optimized reasoning
- Gemini CLI: Headless adapter with full functional parity, synchronous HITL bridge
- MiniMax: Alternative provider support
4-Tier MMA Orchestration
Hierarchical task decomposition with specialized models and strict token firewalling:
- Tier 1 (Orchestrator): Product alignment, epic → tracks
- Tier 2 (Tech Lead): Track → tickets (DAG), persistent context
- Tier 3 (Worker): Stateless TDD implementation, context amnesia
- Tier 4 (QA): Stateless error analysis, no fixes
Strict Human-in-the-Loop (HITL)
- Execution Clutch: All destructive actions suspend on
threading.Conditionpending GUI approval - Three Dialog Types: ConfirmDialog (scripts), MMAApprovalDialog (steps), MMASpawnApprovalDialog (workers)
- Editable Payloads: Review, modify, or reject any AI-generated content before execution
26 MCP Tools with Sandboxing
Three-layer security model: Allowlist Construction → Path Validation → Resolution Gate
- File I/O: read, list, search, slice, edit, tree
- AST-Based (Python): skeleton, outline, definition, signature, class summary, docstring
- Analysis: summary, git diff, find usages, imports, syntax check, hierarchy
- Network: web search, URL fetch
- Runtime: UI performance metrics
Parallel Tool Execution
Multiple independent tool calls within a single AI turn execute concurrently via asyncio.gather, significantly reducing latency.
AST-Based Context Management
- Skeleton View: Signatures + docstrings, bodies replaced with
... - Curated View: Preserves
@core_logicdecorated functions and[HOT]comment blocks - Targeted View: Extracts only specified symbols and their dependencies
- Heuristic Summaries: Token-efficient structural descriptions without AI calls
Architecture at a Glance
Four thread domains operate concurrently: the ImGui main loop, an asyncio worker for AI calls, a HookServer (HTTP on :8999) for external automation, and transient threads for model fetching. Background threads never write GUI state directly — they serialize task dicts into lock-guarded lists that the main thread drains once per frame (details).
The Execution Clutch suspends the AI execution thread on a threading.Condition when a destructive action (PowerShell script, sub-agent spawn) is requested. The GUI renders a modal where the user can read, edit, or reject the payload. On approval, the condition is signaled and execution resumes (details).
The MMA (Multi-Model Agent) system decomposes epics into tracks, tracks into DAG-ordered tickets, and executes each ticket with a stateless Tier 3 worker that starts from ai_client.reset_session() — no conversational bleed between tickets (details).
Documentation
| Guide | Scope |
|---|---|
| Readme | Documentation index, GUI panel reference, configuration files, environment variables |
| Architecture | Threading model, event system, AI client multi-provider architecture, HITL mechanism, comms logging |
| Tools & IPC | MCP Bridge 3-layer security, 26 tool inventory, Hook API endpoints, ApiHookClient reference, shell runner |
| MMA Orchestration | 4-tier hierarchy, Ticket/Track data structures, DAG engine, ConductorEngine, worker lifecycle, abort propagation |
| Simulations | live_gui fixture, Puppeteer pattern, mock provider, visual verification, ASTParser / summarizer |
| Meta-Boundary | Application vs Meta-Tooling domains, inter-domain bridges, safety model separation |
Setup
Prerequisites
- Python 3.11+
uvfor package management
Installation
git clone <repo>
cd manual_slop
uv sync
Credentials
Configure in credentials.toml:
[gemini]
api_key = "YOUR_KEY"
[anthropic]
api_key = "YOUR_KEY"
[deepseek]
api_key = "YOUR_KEY"
Running
uv run sloppy.py # Normal mode
uv run sloppy.py --enable-test-hooks # With Hook API on :8999
Running Tests
uv run pytest tests/ -v
Note: See the Structural Testing Contract for rules regarding mock patching,
live_guistandard usage, and artifact isolation (logs are generated intests/logs/andtests/artifacts/).
MMA 4-Tier Architecture
The Multi-Model Agent system uses hierarchical task decomposition with specialized models at each tier:
| Tier | Role | Model | Responsibility |
|---|---|---|---|
| Tier 1 | Orchestrator | gemini-3.1-pro-preview |
Product alignment, epic → tracks, track initialization |
| Tier 2 | Tech Lead | gemini-3-flash-preview |
Track → tickets (DAG), architectural oversight, persistent context |
| Tier 3 | Worker | gemini-2.5-flash-lite / deepseek-v3 |
Stateless TDD implementation per ticket, context amnesia |
| Tier 4 | QA | gemini-2.5-flash-lite / deepseek-v3 |
Stateless error analysis, diagnostics only (no fixes) |
Key Principles:
- Context Amnesia: Tier 3/4 workers start with
ai_client.reset_session()— no history bleed - Token Firewalling: Each tier receives only the context it needs
- Model Escalation: Failed tickets automatically retry with more capable models
- WorkerPool: Bounded concurrency (default: 4 workers) with semaphore gating
Module by Domain
src/ — Core implementation
| File | Role |
|---|---|
src/gui_2.py |
Primary ImGui interface — App class, frame-sync, HITL dialogs, event system |
src/ai_client.py |
Multi-provider LLM abstraction (Gemini, Anthropic, DeepSeek, MiniMax) |
src/mcp_client.py |
26 MCP tools with filesystem sandboxing and tool dispatch |
src/api_hooks.py |
HookServer — REST API on `127.0.0.1:8999 for external automation |
src/api_hook_client.py |
Python client for the Hook API (used by tests and external tooling) |
src/multi_agent_conductor.py |
ConductorEngine — Tier 2 orchestration loop with DAG execution |
src/conductor_tech_lead.py |
Tier 2 ticket generation from track briefs |
src/dag_engine.py |
TrackDAG (dependency graph) + ExecutionEngine (tick-based state machine) |
src/models.py |
Ticket, Track, WorkerContext, Metadata, Track state |
src/events.py |
EventEmitter, AsyncEventQueue, UserRequestEvent |
src/project_manager.py |
TOML config persistence, discussion management, track state |
src/session_logger.py |
JSON-L + markdown audit trails (comms, tools, CLI, hooks) |
src/shell_runner.py |
PowerShell execution with timeout, env config, QA callback |
src/file_cache.py |
ASTParser (tree-sitter) — skeleton, curated, and targeted views |
src/summarize.py |
Heuristic file summaries (imports, classes, functions) |
src/outline_tool.py |
Hierarchical code outline via stdlib ast |
src/performance_monitor.py |
FPS, frame time, CPU, input lag tracking |
src/log_registry.py |
Session metadata persistence |
src/log_pruner.py |
Automated log cleanup based on age and whitelist |
src/paths.py |
Centralized path resolution with environment variable overrides |
src/cost_tracker.py |
Token cost estimation for API calls |
src/gemini_cli_adapter.py |
CLI subprocess adapter with session management |
src/mma_prompts.py |
Tier-specific system prompts for MMA orchestration |
src/theme_*.py |
UI theming (dark, light modes) |
Simulation modules in simulation/:
| File | Role |
|---|---|
simulation/sim_base.py |
BaseSimulation class with setup/teardown lifecycle |
simulation/workflow_sim.py |
WorkflowSimulator — high-level GUI automation |
simulation/user_agent.py |
UserSimAgent — simulated user behavior (reading time, thinking delays) |
Setup
The MCP Bridge implements a three-layer security model in mcp_client.py:
Every tool accessing the filesystem passes through _resolve_and_check(path) before any I/O.
Layer 1: Allowlist Construction (configure)
Called by ai_client before each send cycle:
- Resets
_allowed_pathsand_base_dirsto empty sets - Sets
_primary_base_dirfromextra_base_dirs[0] - Iterates
file_items, resolving paths, adding to allowlist - Blacklist check:
history.toml,*_history.toml,config.toml,credentials.tomlare NEVER allowed
Layer 2: Path Validation (_is_allowed)
Checks run in order:
- Blacklist:
history.toml,*_history.toml→ hard deny - Explicit allowlist: Path in
_allowed_paths→ allow - CWD fallback: If no base dirs, allow
cwd()subpaths - Base containment: Must be subpath of
_base_dirs - Default deny: All other paths rejected
Layer 3: Resolution Gate (_resolve_and_check)
- Convert raw path string to
Path - If not absolute, prepend
_primary_base_dir - Resolve to absolute (follows symlinks)
- Call
_is_allowed() - Return
(resolved_path, "")on success or(None, error_message)on failure
All paths are resolved (following symlinks) before comparison, preventing symlink-based traversal attacks.
Security Model
The MCP Bridge implements a three-layer security model in mcp_client.py. Every tool accessing the filesystem passes through _resolve_and_check(path) before any I/O.
Layer 1: Allowlist Construction (configure)
Called by ai_client before each send cycle:
- Resets
_allowed_pathsand_base_dirsto empty sets. - Sets
_primary_base_dirfromextra_base_dirs[0](resolved) or falls back to cwd(). - Iterates
file_items, resolving each path to an absolute path, adding to_allowed_paths; its parent directory is added to_base_dirs. - Any entries in
extra_base_dirsthat are valid directories are also added to_base_dirs.
Layer 2: Path Validation (_is_allowed)
Checks run in this exact order:
- Blacklist:
history.toml,*_history.toml,config,credentials→ hard deny - Explicit allowlist: Path in
_allowed_paths→ allow - CWD fallback: If no base dirs, any under
cwd()is allowed (fail-safe for projects without explicit base dirs) - Base containment: Must be a subpath of at least one entry in
_base_dirs(viarelative_to()) - Default deny: All other paths rejected All paths are resolved (following symlinks) before comparison, preventing symlink-based traversal attacks.
Layer 3: Resolution Gate (_resolve_and_check)
Every tool call passes through this:
- Convert raw path string to
Path. - If not absolute, prepend
_primary_base_dir. - Resolve to absolute.
- Call
_is_allowed(). - Return
(resolved_path, "")on success,(None, error_message)on failure All paths are resolved (following symlinks) before comparison, preventing symlink-based traversal attacks.
Conductor SystemThe project uses a spec-driven track system in conductor/ for structured development:
conductor/
├── workflow.md # Task lifecycle, TDD protocol, phase verification
├── tech-stack.md # Technology constraints and patterns
├── product.md # Product vision and guidelines
├── product-guidelines.md # Code standards, UX principles
└── tracks/
└── <track_name>_<YYYYMMDD>/
├── spec.md # Track specification
├── plan.md # Implementation plan with checkbox tasks
├── metadata.json # Track metadata
└── state.toml # Structured state with task list
Key Concepts:
- Tracks: Self-contained implementation units with spec, plan, and state
- TDD Protocol: Red (failing tests) → Green (pass) → Refactor
- Phase Checkpoints: Verification gates with git notes for audit trails
- MMA Delegation: Tracks are executed via the 4-tier agent hierarchy
See conductor/workflow.md for the full development workflow.
Project Configuration
Projects are stored as <name>.toml files. The discussion history is split into a sibling <name>_history.toml to keep the main config lean.
[project]
name = "my_project"
git_dir = "./my_repo"
system_prompt = ""
[files]
base_dir = "./my_repo"
paths = ["src/**/*.py", "README.md"]
[screenshots]
base_dir = "./my_repo"
paths = []
[output]
output_dir = "./md_gen"
[gemini_cli]
binary_path = "gemini"
[agent.tools]
run_powershell = true
read_file = true
# ... 26 tool flags
Quick Reference
Hook API Endpoints (port 8999)
| Endpoint | Method | Description |
|---|---|---|
/status |
GET | Health check |
/api/project |
GET/POST | Project config |
/api/session |
GET/POST | Discussion entries |
/api/gui |
POST | GUI task queue |
/api/gui/mma_status |
GET | Full MMA state |
/api/gui/value/<tag> |
GET | Read GUI field |
/api/ask |
POST | Blocking HITL dialog |
MCP Tool Categories
| Category | Tools |
|---|---|
| File I/O | read_file, list_directory, search_files, get_tree, get_file_slice, set_file_slice, edit_file |
| AST (Python) | py_get_skeleton, py_get_code_outline, py_get_definition, py_update_definition, py_get_signature, py_set_signature, py_get_class_summary, py_get_var_declaration, py_set_var_declaration, py_get_docstring |
| Analysis | get_file_summary, get_git_diff, py_find_usages, py_get_imports, py_check_syntax, py_get_hierarchy |
| Network | web_search, fetch_url |
| Runtime | get_ui_performance |

